Journal of Basic and Applied Physics                            
Journal of Basic and Applied Physics(JBAP)
ISSN:2304-9340(Print)
ISSN:2304-9332(Online)
Frequency: Annually
Website: www.academicpub.org/jbap/

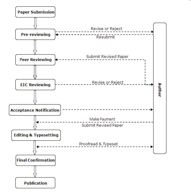
Review Process

JBAP adopts an international review standard which lays emphasis on research groundwork, novelty, presentation, and format. Papers that authors submit to JBAP must be original work, never published earlier in any medium, and not currently under consideration for publication elsewhere. It also focuses on whether the paper is based on original research, as well as creativity of research method and rationality of conclusion.

The paper processing chart is as follows.