Journal of Civil Engineering and Science                 
Journal of Civil Engineering and Science(JCES)
ISSN:2227-4634 (Print)
ISSN:2227-4626(Online)
Website: www.academicpub.org/jces/

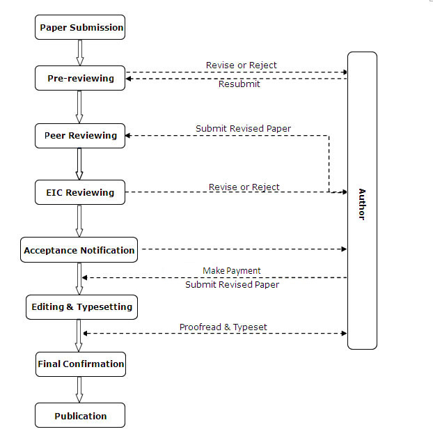
Review Process

JCES adopts an international review standard which lays emphasis on research groundwork, novelty, presentation, and format. Papers that authors submit to JCES must be original work, never published earlier in any medium, and not currently under consideration for publication elsewhere. It also focuses on whether the paper is based on original research, as well as creativity of research method and rationality of conclusion.

The paper processing chart is as follows.